SAS Model Studio
自信を持って予測しデータから迅速に意思決定
事実は雄弁に物語る
独立系調査会社のThe Futurum Groupは、1回目の調査でSAS Viyaのパフォーマンスのメリットとクラウドのコスト削減効果を特定した後、生産性に関する2回目の調査を実施しました。貴社のデータチームとAIチームにとって、まさにwin-winの関係です。
主な特長
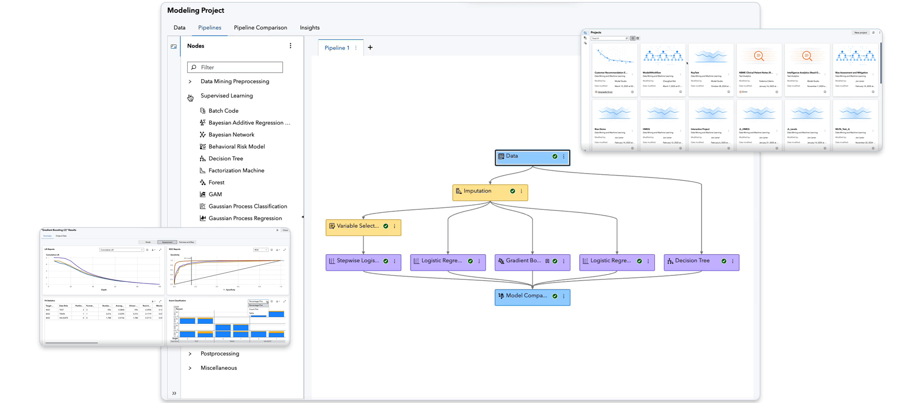
あらゆるスキルレベルのチームメンバが、シンプルでパワフルな自動化されたプラットフォームでアナリティクス ライフサイクル全体をマスターし、シームレスなエンドツーエンドのデータ マイニング機能や機械学習機能を活用できるようになります。
AutoML
AutoMLでモデルを迅速に構築改善するために、自動化を活用する。自動化された特徴量エンジニアリングでは、データ変換における重要度を示すためにランク付けすることで、モデリングに最適な特徴セットを選択します。ビジュアル・パイプラインはデータから動的に生成されますが、ホワイト・ボックス・モデルのまま編集することもできます。
SAS Viya Copilot近日公開
生成AIを用いてモデル開発を民主化することで、情報に基づいた説明と並行してインテリジェントな提案を行い、人間の意思決定を強化します。
AIに関するインサイト
プロジェクト、チャンピオンおよびチャレンジャー・モデルに関するサマリー・レポートを含むインサイトを自動的に生成します。埋め込まれた自然言語生成によるシンプルな言語は、レポートの解釈を容易にし、ビジネスアナリストの学習曲線を短縮します。モデリングのインサイトをPDFレポートで共有
SASとオープンソースの組み合わせ
モデラやデータ・サイエンティストは、好みのコーディング環境(Python、R、Java、Lua)からSASの機能にアクセスし、SAS Viya REST APIを使用してSASのパワーを他のアプリケーションに追加できます。
データアクセス、データ準備、データ品質
AI機能を内蔵したセルフサービス型のデータ準備機能を提供する直感的なインターフェイスを用いて、データのアクセス/プロファイリング/クレンジング/変換を行えます。
合成データ生成
敵対的生成ネットワーク(GAN)を利用して、ディープ・ラーニング・モデル用の合成データ(画像と表形式の両方)を生成します。
対話操作型のビジュアライゼーション
単一のセルフサービス型インターフェイスを通じて、データを視覚的に探索し、スマートなビジュアライゼーションやインタラクティブなレポートを作成して共有できます。拡張アナリティクスや各種の高度な機能により、洞察が加速され、データに潜むストーリーの解明が促進されます。
バイアス検出
指定したグループに関連するパフォーマンスと結果の両方のバイアスについてモデルを評価します。
自動モデリングのためのパブリックAPI
自動化オプションを選択するだけで、エンドツーエンドのモデル開発と展開のための自動モデリング用のパブリックAPIを利用できます。または、このAPIを使用して、独自のカスタム予測モデリング・アプリケーションを構築/展開します。developer.sas.comの例を参照してください。
高度な拡張性
安全なマルチユーザー環境でメモリ内のデータへの同時アクセスを取得します。データと分析ワークロード操作をノード間で並列に分散し、各ノードでマルチスレッド化することにより極めて優れた高速性を確保します。
クラウド・ネイティブ
SAS Viyaのアーキテクチャはコンパクトでクラウドネイティブ、かつ高速であり、クラウドプロバイダーに関係なくクラウド投資を最大限に活用できます。
ローコード/ノーコード
精選されたテンプレートとドラッグドロップ型のインターフェイスにより、モデルを迅速に構築し、一貫性を確保することができます。分析機能には、クラスタリング、さまざまな種類の回帰、ランダムフォレスト、勾配ブースティング・モデル、サポートベクターマシン、自然言語処理、トピック検出などが含まれます。
SAS Model Studioの機能の詳細
ネットワーク分析
汎用性の高い一連のネットワーク・アルゴリズムを使用してデータマイニングと機械学習のアプローチを強化し、明示的または暗黙的にビジネスデータの一部であるネットワーク(ソーシャル、金融、通信など)の構造を探索します。
コンピュータ・ビジョンおよびバイオメディカル・イメージング
サーバー、エッジ、またはモバイルでのモデル展開で画像を取得して分析します。画像の注釈付けなど、生物医学画像を分析するためのエンドツーエンドのフローをサポートします。
強化学習
Fitted Q-Network、Deep Q-Network、Actor-Criticによる強化学習を利用して、より良い意志決定を行います。これにより、カスタム環境をサポートしながら連続した意思決定の際に起きる問題を解決します。
SAS Model Studioのおすすめリソース
下のメニューを使うと、リソースをタイプ別に閲覧できます。
-
- リソースのタイプを選んでください
- e-Book
- インタビュー
- インフォグラフィック
- ウェビナー
- ケーススタディ
- シリーズ
- ソリューション概要
- ビデオ
- ブログ記事
- ホワイトペーパー
- ユーザー事例
- 〓分析◆アナリスト・〓レポート
- 概要パンフレット
- 記事
- 業界の概要
- 研究
- 書籍の抜粋
- 製品概要資料
- e-Book Decisions you can trust: A strategic guide to trustworthy data and AI decision making
- ユーザー事例 データ収集とモデリングの改善により、予測医学の取り組みを加速
- ホワイトペーパー Statistics and Machine Learning at Scale
- ホワイトペーパー The Machine Learning Landscape
- ユーザー事例 フィンランド最大手のリテール銀行、顧客サービスとクレジット・スコアリングを改善するためにAIを適用
- ホワイトペーパー How to Do Deep Learning With SAS®
- 〓分析◆アナリスト・〓レポート Gartner positions SAS as a Leader in the Magic Quadrant for Data Science and Machine Learning Platforms, Q1 2021
- ユーザー事例 AIでマーケティング・キャンペーンを革命



