快速、有效的高效能機器學習技術

有重點標示的 SAS Visual Machine Learning 截圖

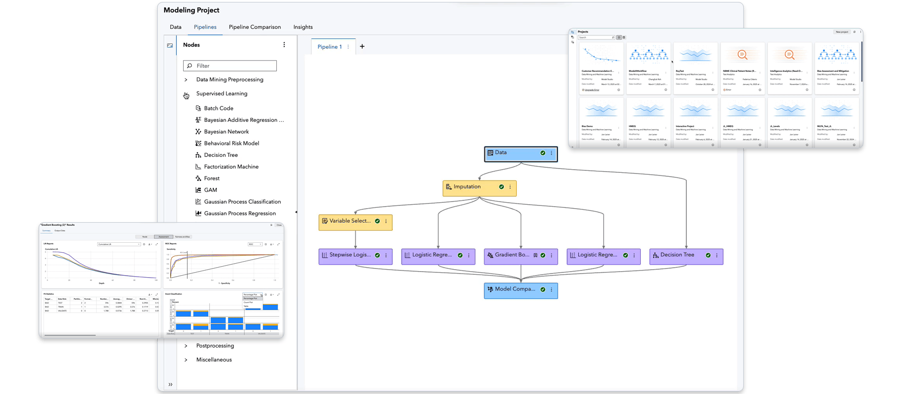
SAS Model Studio

更有把握地預測,讓您更快從資料邁向決策



事實不言而喻

在確定 SAS Viya 的效能優勢和 Cloud 節省之後,獨立研究公司 Futurum Group 對生產力進行了第二次研究。這就是我們稱為您的數據和 AI 團隊共贏的方式:

生產力研究

4.6 倍

更高的生產力

數據和 AI 團隊在 SAS Viya 中實現完整數據和 AI 生命週期時,生產力提高,並降低複雜度。閱讀摘要

效能研究

30x

更快

這就是 SAS Viya 在數據和 AI 任務的計算時間上,平均超越其他平台的速度。這表示了 86% 的 Cloud 成本節省。
閱讀摘要


使用 SAS Model Studio,客戶工作更有效率

  • S Bank 標誌
  • Georgia-Pacific 標誌
  • 都柏林大學標誌
  • Lockheed Martin 標誌
  • Dompe 標誌
  • Euramax 標誌
  • 希臘國家銀行標誌

焦點分析:真實的使用案例

  • 以 IoT 資料與 AI 降低停機時間

    Volvo Trucks 與 Mack Trucks 使用 SAS,有效預防維護問題與故障,將診斷時間縮短 70%。

  • CIMB銀行標誌
    CIMB Bank 客戶案例

    以進階分析與 AI,改造消費金融體驗

    新加坡 CIMB 使用 SAS Viya 建立客戶 360 度視角,解鎖有價值的洞察,支援更全面的決策,進而提升客戶互動並創造更多營收機會。

  • READDI 標誌

    以 AI 與機器學習驅動的藥物研發,超前部署下一場疫情

    快速發展抗病毒藥物計畫 (READDI) 運用 AI 與機器學習等先進技術,有效開發新型抗病毒藥物與其他治療方法,以因應未來爆發的病毒。

  • Ulta Beauty 標誌

    通過智慧行銷,提高忠誠度會員參與度

    Ulta Beauty(美國最大美妝零售商)使用 SAS,在線上與門市打造世界級的客戶體驗。透過行銷優惠的個人化,該公司得以達到並維持 95% 的銷售滲透率。

  • 南部各州能源委員會標誌
    南部各州能源委員會客戶案例

    整合資料、生成式 AI 與人類專業,共同應對全球暖化

    南部各州能源委員會使用 SAS Viya,以快速且精準的方式,分析並管理大量地質、法規與社群情緒資料,為監管機構提供及時、可靠的二氧化碳捕捉與封存洞察。


    主要特色

    以簡單、強大且自動化的平台,讓各種技能程度的團隊成員都能掌握完整分析生命週期,解鎖無縫端到端的資料探勘與機器學習能力。

    AutoML

    運用 AutoML 自動化,更快建立並改善您的模型。自動化特徵工程透過將特徵排名,指出這些特徵在資料轉換上的重要性,從而選取最佳特徵集,以進行建模。視覺化管道雖是從您的資料中動態產生,但可編輯,以保持白箱模型。

    SAS Viya Copilot(即將推出)

    用生成式 AI 普及化模型開發,提供智慧建議與有依據的說明,輔助真人專員的決策。

    AI 洞察

    自動產生洞察,包含專案摘要報告,以及冠軍與挑戰者模型的相關報告。內建自然語言生成的淺白文字,有助於理解報告,同時降低商業分析師的學習門檻。 透過 PDF 報告分享建模洞察。

    SAS 加上開源程式碼

    建模者和資料科學家可以從慣用的程式碼編寫環境 (Python、R、Java 或 Lua) 存取 SAS 功能,並使用 SAS Viya REST API 將 SAS 的功能新增至其他應用程式。

    資料存取、準備和品質

    使用直觀的介面存取、分析、清理和轉換資料,該介面透過嵌入式 AI 提供自助式資料準備功能。

    產生合成資料

    充分利用生成對抗網路 (GAN),為您的深度學習模型產生影像和表格式合成資料。

    互動式資料視覺化

    透過單一自助式介面,視覺化地探索資料,建立和分享智慧視覺效果和互動式報告。增強的資料分析和進階功能可加速產生洞察,幫助您發掘資料中隱含的資訊。​

    偏差偵測

    評估模型相對於指定群組的效能與結果偏差。

    自動化建模公用 API

    選擇自動化選項,即可充分利用公用 API 進行自動化建模,開發和部署端對端模型。也可使用此 API 建置和部署您自己的自訂預測建模應用程式。查看 developer.sas.com 上的範例。

    高度可擴展

    在安全的多使用者環境中同時存取記憶體內資料。將資料和分析工作負載操作分散至平行執行的節點,每個節點上皆採多執行緒形式,以便極快速執行。

    雲端原生

    SAS Viya 的架構緊湊、雲端原生且快速,讓您不論使用哪家雲端供應商,都能最大化您的雲端投資效益。

    低程式碼或無程式碼皆可行

    透過精選範本與拖放式介面,快速建立模型並確保一致性。分析能力包含分群、多種回歸、隨機森林、梯度提升模型、支援向量機、自然語言處理、主題偵測等。 

     

    瞭解 SAS Model Studio 的優勢何在

    網路資料分析

    使用一套多功能的網路演算法,增強資料探勘和機器學習方法,以探索明確或隱含屬於業務資料的網路結構,包括社交、金融、電信和其他領域。

    電腦視覺和生物醫學成像

    透過伺服器、邊緣裝置或行動裝置上的模型部署,取得並分析影像。支援用於分析生物醫學影像 (包括註解影像) 的端對端流程。

    強化學習

    透過強化學習做出更完善的決策,可使用 Fitted Q-Networks、Deep Q-Networks 或 Actor-Critic,藉此解決循序決策制定問題,並支援自訂環境。


    SAS Viya 是雲端原生且雲端中立型服務

    以您所需的方式(受 SAS 管理或自行管理)及地點使用 SAS。

    Microsoft Azure 標誌
    Amazon Web Services 標誌
    Google Cloud 標誌
    瞭解 OpenShift 上的 SAS


    聯絡SAS