SAS Model Studio
Predict with confidence and get from data to decisions faster
The facts speak for themselves
After identifying the performance benefits and cloud savings of SAS Viya, independent research firm The Futurum Group performed a second study on productivity. This is what we call a win-win for your data and AI teams:
Productivity Study
4.6x
MORE PRODUCTIVE
Data and AI teams saw increased productivity and decreased complexity in achieving the complete data and AI life cycle in SAS Viya. Read the summary.
Performance Study
30x
FASTER
That’s how much SAS Viya, on average, outpaced other platforms in the computation time of data and AI tasks. This translated into an 86% cloud cost savings.
Read the summary.
Key features
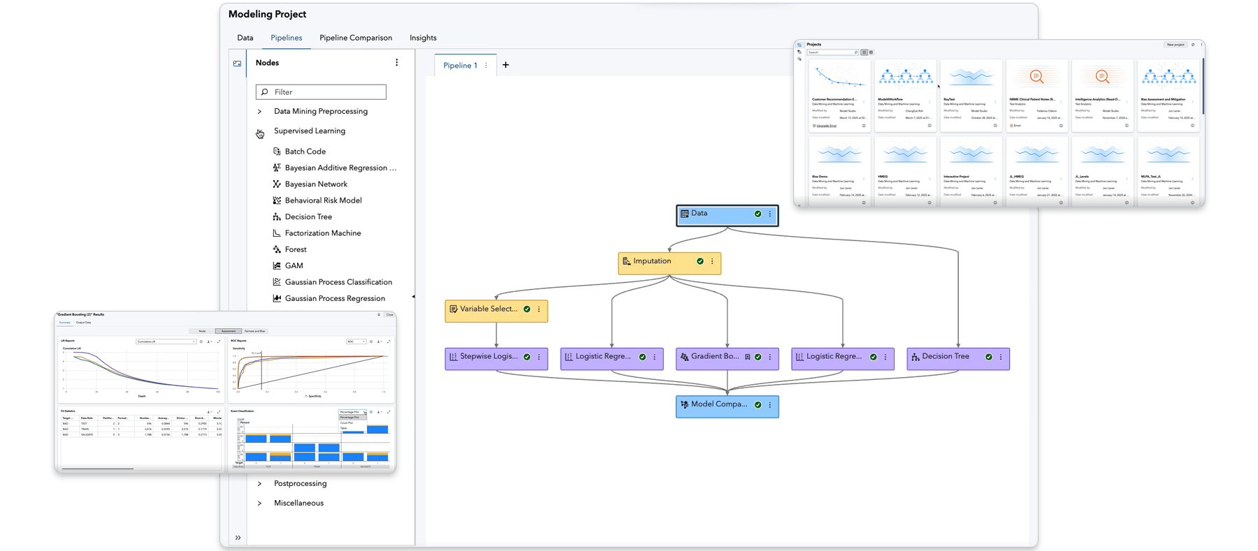
Empower team members of all skill levels to master the entire analytics life cycle with a simple, powerful and automated platform, unlocking seamless, end-to-end data mining and machine learning capabilities.
AutoML
Use automation to build and improve your models faster with AutoML. Automated feature engineering selects the best set of features for modeling by ranking them to indicate their importance in transforming data. Visual pipelines are dynamically generated from your data, yet editable to remain a white box model.
SAS Viya Copilot (coming soon)
Democratize model development with generative AI to get intelligent suggestions alongside informed explanations to augment human decision making.
AI insights
Automatically generate insights, including summary reports about a project and champion and challenger models. Simple language from embedded natural language generation facilitates report interpretation and reduces the learning curve for business analysts. Share modeling insights via a PDF report.
SAS plus open source
Modelers and data scientists can access SAS capabilities from their preferred coding environment – Python, R, Java or Lua – and add the power of SAS to other applications with SAS Viya REST APIs.
Data access, preparation & quality
Access, profile, cleanse and transform data using an intuitive interface that provides self-service data preparation capabilities with embedded AI.
Synthetic data generation
Take advantage of generative adversarial networks (GANs) to generate synthetic data, both image and tabular, for your deep learning models.
Interactive data visualization
Visually explore data and create and share smart visualizations and interactive reports through a single, self-service interface. Augmented analytics and advanced capabilities accelerate insights and help you uncover stories hidden in your data.
Bias detection
Assess models for both performance and results biases relative to specified groups.
Public API for automated modeling
Take advantage of the public API for automated modeling for end-to-end model development and deployment simply by choosing the automation option. Or use this API to build and deploy your own custom predictive modeling applications. See examples on developer.sas.com.
Highly scalable
Get concurrent access to data in memory in a secure, multiuser environment. Distributes data and analytical workload operations across nodes – in parallel – multithreaded on each node for very fast speeds.
Cloud native
The architecture of SAS Viya is compact, cloud native and fast, enabling you to make the most of your cloud investment regardless of your cloud provider.
Low code, no code
Rapidly build models and ensure consistency with curated templates and a drag-and-drop interface. Analytical capabilities include clustering, different types of regression, random forest, gradient boosting models, support vector machines, natural language processing, topic detection, etc.
See more of what SAS Model Studio can do
Network analytics
Augment data mining and machine learning approaches using a versatile set of network algorithms to explore the structure of networks – social, financial, telecom and others – that are explicitly or implicitly part of business data.
Computer vision & biomedical imaging
Acquire and analyze images with model deployment on server, edge or mobile. Supports the end-to-end flow for analyzing biomedical images, including annotating images.
Reinforcement learning
Make better decisions with reinforcement learning – through Fitted Q-Networks, Deep Q-Networks or actor-critic – to solve sequential decision-making problems, with support for custom environments.
Recommended resources for SAS Model Studio
To browse resources by type, select an option below.
-
- Select resource type
- E-BOOK
- R E S E A R C H
- 개요 브로셔
- 고객 사례
- 기사
- 동영상
- 백서
- 분석 보고서
- 블로그 게시물
- 사례 연구
- 산업 개요
- 솔루션 요약
- 시리즈
- 웨비나
- 인포그래픽
- 제품 요약
- 책 발췌
- 회견
- E-BOOK Decisions you can trust: A strategic guide to trustworthy data and AI decision making
- 블로그 게시물 How SAS Viya ensures successful, sustainable model deployments
- 블로그 게시물 The analytical platform modernization
- 블로그 게시물 Building and comparing open source models in SAS Model Studio
- 고객 사례 Finland’s top retail bank applies AI to improve customer service and credit scoring
- 고객 사례 Transforming the consumer banking experience through advanced analytics
- 고객 사례 Building reliability in risk
- 고객 사례 It’s all in the research: Using AI to solve issues in health care
- 고객 사례 Jakarta Smart City uses IoT analytics to better serve residents
- 고객 사례 Improving data collection and modeling to accelerate predictive medicine efforts
- 고객 사례 Revolutionizing marketing campaigns with AI
- 백서 Statistics and Machine Learning at Scale
- 백서 The Machine Learning Landscape
- 백서 How to Do Deep Learning With SAS®
- 분석 보고서 SAS, 가트너 MQ ‘데이터 사이언스·머신러닝 플랫폼’ 부문 7년 연속 리더







