What is SAS Model Studio?
SAS Model Studio is a browser-based, low-code and no-code machine learning platform that lets users build, compare and deploy predictive models in a single environment. It supports both business analysts and data scientists by automating data preparation, model training and deployment – while allowing customization with Python, R and SAS code.
How does SAS Model Studio work?
The facts speak for themselves
After identifying the performance benefits and cloud savings of SAS Viya, independent research firm The Futurum Group performed a second study on productivity. This is what we call a win-win for your data and AI teams:
Productivity Study
4.6x
MORE PRODUCTIVE
Data and AI teams saw increased productivity and decreased complexity in achieving the complete data and AI life cycle in SAS Viya. Read the summary.
Performance Study
30x
FASTER
That’s how much SAS Viya, on average, outpaced other platforms in the computation time of data and AI tasks. This translated into an 86% cloud cost savings.
Read the summary.
Key features
Empower team members of all skill levels to master the entire analytics life cycle with a simple, powerful and automated platform, unlocking seamless, end-to-end data mining and machine learning capabilities.
AutoML
Use automation to build and improve your models faster with AutoML. Automated feature engineering selects the best set of features for modeling by ranking them to indicate their importance in transforming data. Visual pipelines are dynamically generated from your data, yet editable to remain a white box model.
SAS Viya Copilot
Democratize model development with generative AI to get intelligent suggestions alongside informed explanations to augment human decision making.
AI insights
Automatically generate insights, including summary reports about a project and champion and challenger models. Simple language from embedded natural language generation facilitates report interpretation and reduces the learning curve for business analysts. Share modeling insights via a PDF report.
SAS plus open source
Modelers and data scientists can access SAS capabilities from their preferred coding environment – Python, R, Java or Lua – and add the power of SAS to other applications with SAS Viya REST APIs.
Data access, preparation & quality
Access, profile, cleanse and transform data using an intuitive interface that provides self-service data preparation capabilities with embedded AI.
Synthetic data generation
Take advantage of generative adversarial networks (GANs) to generate synthetic data, both image and tabular, for your deep learning models.
Interactive data visualization
Visually explore data and create and share smart visualizations and interactive reports through a single, self-service interface. Augmented analytics and advanced capabilities accelerate insights and help you uncover stories hidden in your data.
Bias detection
Assess models for both performance and results biases relative to specified groups.
Public API for automated modeling
Take advantage of the public API for automated modeling for end-to-end model development and deployment simply by choosing the automation option. Or use this API to build and deploy your own custom predictive modeling applications. See examples on developer.sas.com.
Highly scalable
Get concurrent access to data in memory in a secure, multiuser environment. Distributes data and analytical workload operations across nodes – in parallel – multithreaded on each node for very fast speeds.
Cloud native
The architecture of SAS Viya is compact, cloud native and fast, enabling you to make the most of your cloud investment regardless of your cloud provider.
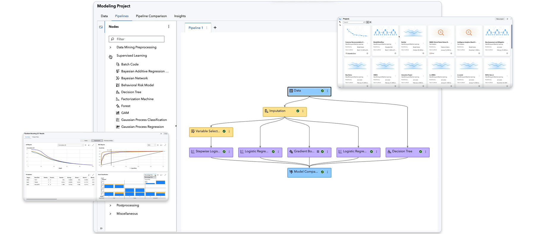
Low code, no code
Rapidly build models and ensure consistency with curated templates and a drag-and-drop interface. Analytical capabilities include clustering, different types of regression, random forest, gradient boosting models, support vector machines, natural language processing, topic detection, etc.
See more of what SAS Model Studio can do
Network analytics
Augment data mining and machine learning approaches using a versatile set of network algorithms to explore the structure of networks – social, financial, telecom and others – that are explicitly or implicitly part of business data.
Computer vision & biomedical imaging
Acquire and analyze images with model deployment on server, edge or mobile. Supports the end-to-end flow for analyzing biomedical images, including annotating images.
Reinforcement learning
Make better decisions with reinforcement learning – through Fitted Q-Networks, Deep Q-Networks or actor-critic – to solve sequential decision-making problems, with support for custom environments.
SAS Viya is cloud-native and cloud-agnostic
Consume SAS how you want – SAS managed or self-managed. And where you want.
Recommended resources for SAS Model Studio
To browse resources by type, select an option below.
-
- Select resource type
- Аналитический отчет
- Краткое описание продукта
- Краткое описание решения
- Обзорная брошюра
- Технический документ
- Вебинар
- Article
- Blog Post
- Book Excerpt
- Case Study
- Customer Story
- E-Book
- Industry Overview
- Infographic
- Interview
- Research
- Series
- Video
- E-Book Decisions you can trust: A strategic guide to trustworthy data and AI decision making
- Blog Post How SAS Viya ensures successful, sustainable model deployments
- Blog Post The analytical platform modernization
- Blog Post Building and comparing open source models in SAS Model Studio
- Технический документ Statistics and Machine Learning at Scale
- Технический документ The Machine Learning Landscape
- Customer Story Customer engagement enhanced with cloud-based analytics and AI
- Технический документ How to Do Deep Learning With SAS®
- Customer Story Уменьшение внутрибольничных инфекций с помощью искусственного интеллекта
- Customer Story Revolutionizing marketing campaigns with AI
- Customer Story Zeroing in on property values with machine learning
Related products, solutions & capabilities
- SAS® Visual AnalyticsВизуально изучайте все данные, открывайте новые закономерности и публикуйте отчеты в Интернете и на мобильных устройствах.
- SAS® Viya®Победите свои аналитические задачи, от экспериментальных до критически важных, с более быстрыми решениями в облаке. SAS Viya позволяет все м-исследователям данных, бизнес-аналитикам, разработчикам и руководителям - сотрудничать, масштабировать и эксплуатировать идеи в любом месте.
SAS Model Studio frequently asked questions
What is SAS Model Studio used for?
SAS Model Studio is used to create, manage and deploy machine learning models without requiring extensive coding. It supports the full analytics life cycle – from data preparation and feature engineering to model training, comparison and operationalization.
Can non-coders use SAS Model Studio?
Yes. Business analysts can build models using drag-and-drop tools and automated machine learning (AutoML), while advanced users can integrate Python, R and SAS code as needed.
Does SAS Model Studio support open source tools?
Yes. Users can import Python and R scripts, call open source models and combine them with SAS analytics inside the same workflow.
How are models deployed from SAS Model Studio?
Models can be deployed as REST APIs, batch scoring jobs or integrated into business applications. Each deployment is monitored for performance and drift.







