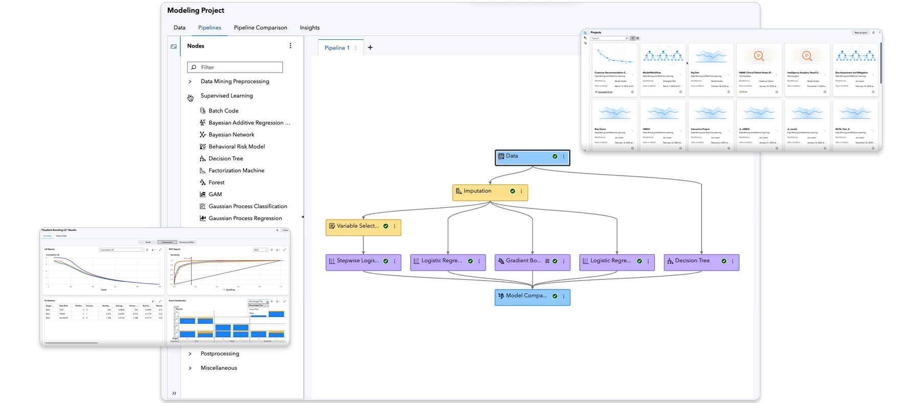
What is SAS Model Studio?
SAS Model Studio is a browser-based, low-code and no-code machine learning platform that lets users build, compare and deploy predictive models in a single environment. It supports both business analysts and data scientists by automating data preparation, model training and deployment – while allowing customization with Python, R and SAS code.
How does SAS Model Studio work?
The facts speak for themselves
After identifying the performance benefits and cloud savings of SAS Viya, independent research firm The Futurum Group performed a second study on productivity. This is what we call a win-win for your data and AI teams:
Productivity Study
4.6x
MORE PRODUCTIVE
Data and AI teams saw increased productivity and decreased complexity in achieving the complete data and AI life cycle in SAS Viya. Read the summary.
Performance Study
30x
FASTER
That’s how much SAS Viya, on average, outpaced other platforms in the computation time of data and AI tasks. This translated into an 86% cloud cost savings.
Read the summary.
Key features
Empower team members of all skill levels to master the entire analytics life cycle with a simple, powerful and automated platform, unlocking seamless, end-to-end data mining and machine learning capabilities.
AutoML
Use automation to build and improve your models faster with AutoML. Automated feature engineering selects the best set of features for modeling by ranking them to indicate their importance in transforming data. Visual pipelines are dynamically generated from your data, yet editable to remain a white box model.
SAS Viya Copilot
Democratize model development with generative AI to get intelligent suggestions alongside informed explanations to augment human decision making.
AI insights
Automatically generate insights, including summary reports about a project and champion and challenger models. Simple language from embedded natural language generation facilitates report interpretation and reduces the learning curve for business analysts. Share modeling insights via a PDF report.
SAS plus open source
Modelers and data scientists can access SAS capabilities from their preferred coding environment – Python, R, Java or Lua – and add the power of SAS to other applications with SAS Viya REST APIs.
Data access, preparation & quality
Access, profile, cleanse and transform data using an intuitive interface that provides self-service data preparation capabilities with embedded AI.
Synthetic data generation
Take advantage of generative adversarial networks (GANs) to generate synthetic data, both image and tabular, for your deep learning models.
Interactive data visualization
Visually explore data and create and share smart visualizations and interactive reports through a single, self-service interface. Augmented analytics and advanced capabilities accelerate insights and help you uncover stories hidden in your data.
Bias detection
Assess models for both performance and results biases relative to specified groups.
Public API for automated modeling
Take advantage of the public API for automated modeling for end-to-end model development and deployment simply by choosing the automation option. Or use this API to build and deploy your own custom predictive modeling applications. See examples on developer.sas.com.
Highly scalable
Get concurrent access to data in memory in a secure, multiuser environment. Distributes data and analytical workload operations across nodes – in parallel – multithreaded on each node for very fast speeds.
Cloud native
The architecture of SAS Viya is compact, cloud native and fast, enabling you to make the most of your cloud investment regardless of your cloud provider.
Low code, no code
Rapidly build models and ensure consistency with curated templates and a drag-and-drop interface. Analytical capabilities include clustering, different types of regression, random forest, gradient boosting models, support vector machines, natural language processing, topic detection, etc.
See more of what SAS Model Studio can do
Network analytics
Augment data mining and machine learning approaches using a versatile set of network algorithms to explore the structure of networks – social, financial, telecom and others – that are explicitly or implicitly part of business data.
Computer vision & biomedical imaging
Acquire and analyze images with model deployment on server, edge or mobile. Supports the end-to-end flow for analyzing biomedical images, including annotating images.
Reinforcement learning
Make better decisions with reinforcement learning – through Fitted Q-Networks, Deep Q-Networks or actor-critic – to solve sequential decision-making problems, with support for custom environments.
SAS Viya is cloud-native and cloud-agnostic
Consume SAS how you want – SAS managed or self-managed. And where you want.
Recommended resources for SAS Model Studio
To browse resources by type, select an option below.
-
- Select resource type
- Analyst Report
- Artikel
- Blog Post
- Book Excerpt
- Case Study
- Customer Story
- E-Book
- Industry Overview
- Infographic
- Interview
- Overview Brochure
- Product Brief
- Research
- Series
- Solution Brief
- Video
- Webinar
- White Paper
- E-Book Decisions you can trust: A strategic guide to trustworthy data and AI decision making
- Blog Post How SAS Viya ensures successful, sustainable model deployments
- Customer Story It’s all in the research: Using AI to solve issues in health care
- Customer Story Accelerating drug discovery with AI innovation
- Customer Story Finland’s top retail bank applies AI to improve customer service and credit scoring
- Customer Story Managing Dutch roads and waterways with intelligence
- Customer Story Jakarta Smart City uses IoT analytics to better serve residents
- Customer Story Improving data collection and modeling to accelerate predictive medicine efforts
- Customer Story Transforming the consumer banking experience through advanced analytics
- Customer Story Building reliability in risk
- Customer Story Revolutionizing marketing campaigns with AI
- Blog Post The analytical platform modernization
- Blog Post Building and comparing open source models in SAS Model Studio
- White Paper Statistics and Machine Learning at Scale
- White Paper The Machine Learning Landscape
- White Paper How to Do Deep Learning With SAS®
- Analyst Report Gartner positions SAS as a Leader in the Magic Quadrant for Data Science and Machine Learning Platforms, Q1 2021
- Customer Story SAS helpt RVO bij stroomlijnen en verifiëren ondernemersregelingen
SAS Model Studio frequently asked questions
What is SAS Model Studio?
SAS Model Studio is a visual, end-to-end machine learning and analytics environment that helps users build, compare and deploy predictive and prescriptive models at scale. It supports the full modeling life cycle, from data preparation to model deployment and monitoring.
Who is SAS Model Studio designed for?
SAS Model Studio is designed for data scientists, advanced analysts and analytics teams who need to build and operationalize models efficiently. It supports both code-based and no-code workflows, making it suitable for users with varying levels of technical expertise.
What types of models can I build with SAS Model Studio?
You can build a wide range of models, including regression, classification, forecasting, clustering and machine learning models. SAS Model Studio also supports automated machine learning (AutoML) to accelerate model selection and tuning.
Do I need to write code to use SAS Model Studio?
No. SAS Model Studio provides a visual, drag-and-drop interface for building models without writing code, while also enabling advanced users to incorporate Python, R or SAS code as needed.
How does AutoML work in SAS Model Studio?
AutoML in SAS Model Studio automatically explores multiple algorithms, feature engineering options and hyperparameter settings. It helps teams identify high-performing models faster while maintaining transparency and governance.
What is SAS Viya Copilot and how does it work with SAS Model Studio?
SAS Viya Copilot is a conversational, generative AI assistant that helps users build, improve and explain models in SAS Model Studio using natural language. It accelerates data and AI development with AI-driven intelligence and decision support, while ensuring secure, human-in-the-loop execution.
Can SAS Model Studio integrate with open source tools?
Yes. SAS Model Studio supports integration with open source languages, such as Python and R, allowing teams to combine open source innovation with SAS analytics, governance and scalability.
How are models deployed from SAS Model Studio?
Models built in SAS Model Studio can be deployed to production environments directly, including cloud, on-premises and hybrid infrastructures. Deployment options support real-time, batch and embedded scoring.
How does SAS Model Studio support model governance?
SAS Model Studio provides capabilities for model versioning, comparison and performance evaluation. When used with other SAS solutions, it supports governance, explainability and life cycle management across both regulated and nonregulated environments.
How is SAS Model Studio different from SAS Model Manager?
SAS Model Studio focuses on building and comparing models, while SAS Model Manager focuses on governing, monitoring and managing models in production. The two work together to support the complete analytics life cycle.







