SAS Model Studio
Prediga con confianza y pase de los datos a decisiones más rápido
Los hechos hablan por sí solos
Tras identificar las ventajas de rendimiento y el ahorro en la cloud de SAS Viya, la empresa de investigación independiente The Futurum Group realizó un segundo estudio sobre la productividad. Esto es lo que llamamos un ganar-ganar para sus equipos de datos e AI:
Estudio de productividad
4.6x
MÁS PRODUCTIVO
Los equipos de datos e IA vieron un aumento de la productividad y una disminución de la complejidad en la realización del ciclo de vida completo de datos y la AI en SAS Viya. Lea el resumen.
Estudio de rendimiento
30x
MÁS RÁPIDO
En esa medida, SAS Viya superó, en promedio, a otras plataformas en el tiempo de cálculo de datos y tareas de AI. Esto se tradujo en un ahorro del 86% en los costos de la cloud.
Lea el resumen.
Características principales
Capacite a los miembros del equipo de todos los niveles de habilidad para dominar todo el ciclo de vida del análisis con una plataforma simple, potente y automatizada, desbloqueando capacidades perfectas de minería de datos y machine learning de extremo a extremo.
AutoML
Use la automatización para construir y mejorar sus modelos más rápido con AutoML. La ingeniería de características automatizada selecciona el mejor conjunto de características para el modelado clasificándolas para indicar su importancia en la transformación de datos. Las canalizaciones visuales se generan dinámicamente a partir de sus datos, pero se pueden editar para seguir siendo un modelo de caja blanca.
SAS Viya Copilot (próximamente)
Democratizar el desarrollo de modelos con IA generativa para obtener sugerencias inteligentes junto con explicaciones informadas para aumentar la toma de decisiones humanas.
Insights de IA
Genere insights automáticamente, incluidos reportes resumidos sobre un proyecto y modelos de campeón y retador. El lenguaje simple de la generación de lenguaje natural incorporado facilita la interpretación de informes y reduce la curva de aprendizaje para los analistas de negocios. Comparta insights de modelado a través de un informe en PDF.
SAS más código abierto
Los modeladores y científicos de datos pueden acceder a las capacidades de SAS desde su entorno de codificación preferido (Python, R, Java o Lua) y agregar el poder de SAS a otras aplicaciones con las API REST de SAS Viya.
Acceso a los datos, preparación & calidad
Acceda, perfile, limpie y transforme los datos mediante una interfaz intuitiva que proporciona capacidades de preparación de datos de autoservicio con IA integrada.
Generación de datos sintéticos
Aproveche las redes antagónicas generativas (GAN) para generar datos sintéticos, tanto de imagen como tabulares, para sus modelos de deep learning.
Visualización interactiva de datos
Explore visualmente los datos y cree y comparta visualizaciones inteligentes e informes interactivos a través de una única interfaz. La analítica aumentada y las capacidades avanzadas aceleran los conocimientos y lo ayudan a descubrir historias ocultas en sus datos.
Detección de sesgo
Evaluar los modelos para el sesgo de rendimiento y resultados en relación con grupos específicos.
API pública para modelado automatizado
Aproveche la API pública para el modelado automatizado para el desarrollo e implementación de modelos de extremo a extremo simplemente eligiendo la opción de automatización. O use esta API para crear e implementar sus propias aplicaciones personalizadas de modelado predictivo. Vea ejemplos en developer.sas.com.
Altamente escalable
Obtenga acceso simultáneo a los datos en la memoria en un entorno multiusuario seguro. Distribuye datos y operaciones de cargas de trabajo analíticas entre nodos, en paralelo, multiproceso en cada nodo para velocidades muy rápidas.
Nube nativa
La arquitectura de SAS Viya es compacta, nativa cloud y rápida, lo que le permite aprovechar al máximo su inversión en la nube, independientemente de su proveedor de nube.
Low-Code/No-Code
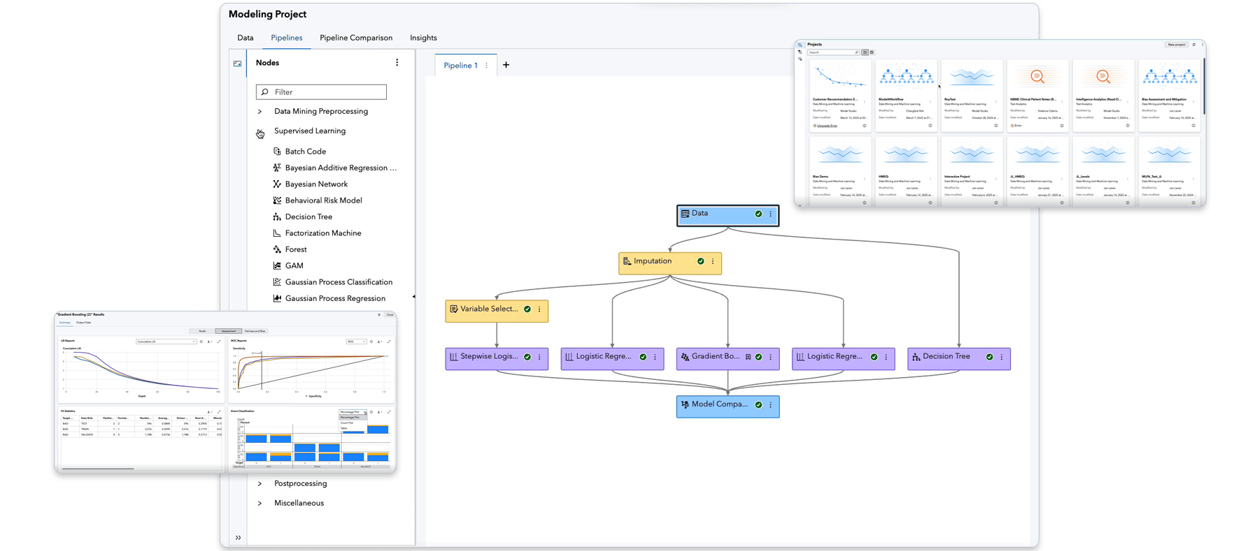
Construya modelos rápidamente y garantice la coherencia con plantillas seleccionadas y una interfaz de arrastrar y soltar. Las capacidades analíticas incluyen agrupamiento, diferentes tipos de regresión, bosque aleatorio, modelos de aumento de gradiente , máquinas de vectores de soporte, procesamiento de lenguaje natural, detección de temas, etc.
Vea más de lo que SAS Model Studio puede hacer
Analítica en red
Aumente los enfoques de minería de datos y machine learning utilizando un conjunto versátil de algoritmos de red para explorar la estructura de las redes (sociales, financieras, de telecomunicaciones y otras) que forman parte explícita o implícitamente de los datos empresariales.
Visión artificial e imágenes biomédicas
Adquiera y analice imágenes con la implementación de modelos en el servidor, borde o dispositivo móvil. Admite el flujo de extremo a extremo para analizar imágenes biomédicas, incluida la anotación de imágenes.
Aprendizaje por refuerzo
Aproveche el aprendizaje reforzado, a través de Fitted Q-Networks, Deep Q-Networks o Actor-Critic, para resolver problemas de toma de decisiones secuenciales, con soporte para entornos personalizados.
SAS Viya es nativo de cloud y agnóstico de cloud
Consume SAS como quieras: SAS gestionado o autogestionado. Y donde quieras.
Recursos recomendados para SAS Visual Statistics
Para buscar recursos por tipo, seleccione una opción a continuación.
-
- Seleccione el tipo de recurso
- Artículo
- BREVE SOLUCIÓN
- Caso de estudio
- E-book
- Entrada en el blog
- Entrevista
- ESPECIAL
- Extracto del libro
- Folleto de información general
- HISTORIA DE CLIENTE
- Infografía
- Panorama de la industria
- Producto breve
- REPORTE DEL ANALISTA
- Series
- video
- Webinar
- White Paper
- E-book Decisions you can trust: A strategic guide to trustworthy data and AI decision making
- Entrada en el blog How SAS Viya ensures successful, sustainable model deployments
- Entrada en el blog Building and comparing open source models in SAS Model Studio
- Entrada en el blog The analytical platform modernization
- HISTORIA DE CLIENTE Predictive analytics and AI deliver a winning fan experience
- HISTORIA DE CLIENTE Finland’s top retail bank applies AI to improve customer service and credit scoring
- HISTORIA DE CLIENTE Managing Dutch roads and waterways with intelligence
- HISTORIA DE CLIENTE Building reliability in risk
- HISTORIA DE CLIENTE Transforming the consumer banking experience through advanced analytics
- HISTORIA DE CLIENTE It’s all in the research: Using AI to solve issues in health care
- HISTORIA DE CLIENTE Jakarta Smart City uses IoT analytics to better serve residents
- HISTORIA DE CLIENTE Improving data collection and modeling to accelerate predictive medicine efforts
- HISTORIA DE CLIENTE Revolutionizing marketing campaigns with AI
- White Paper Statistics and Machine Learning at Scale
- White Paper The Machine Learning Landscape
- White Paper How to Do Deep Learning With SAS®







